Some easy code written by myself ~
https://github.com/AoyueBi/PrivateJavaCodeByAoyue/releases
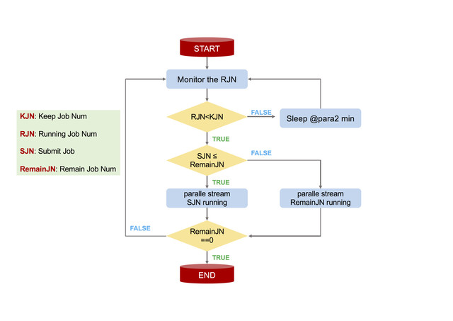
Monitor the number of system tasks and submit your task automatically, like the job submission system (qusb || lsf).
Hello! To use this Aoyue-monitor jar, please add 4 parameters and prepare two files.
- @param1: keepjobnum eg: 20
- @param2: sleeptime eg: 5
- @param3: getJobRunshS eg: /Users/Aoyue/Documents/getJobRun.sh
- @param4: allshS eg: /Users/Aoyue/Documents/001_allsh_samtoolsView.sh
From linux command line:
java -jar Aoyue-monitor.jar 20 5 /pathto/getJobRun.sh /pathto/001_allsh_samtoolsView.sh > log_monitor.txt &
-
@param1: The job you wanna keep in linux process
-
@param2: Unit: min, the interval time you wanna check the ps aux process
-
@param3: The sh file to produce the job num running now eg:
ps aux|grep aoyue|grep samtools|grep view|wc -l -
@param4: All the CMDs in one script, one line one sample, please DO NOT add & symbol at the end of each line.
Aoyue Bi
https://plantgeneticslab.weebly.com/
https://aoyuebi.wixsite.com/bay9624
Thanks Dr. Gao (Qiang Gao in BGI) for helping me organizing my ideas.
