Smart discord chatbot integrated with Dialogflow to interact with students naturally and manage different classes in a school.
As an effort to manage different classrooms, this smart chatbot is created so students can interact with it on Discord naturally and get things done without TAs or instructors' help.
This chatbot is named Bu, a real name of a dog living in CoderSchool.
Here are what Bu can do:
- Bu can check your attendance by greeting it.
- Bu can give important links (material links, zoom link, score dashboard,...)
- Bu can cheers you up when you are sad :((
- Bu can tell you jokes to make you smile :))
- Bu can clear up its own messages.
- Bu can show who is missing in the class or not yet check their attendance.
- Bu can answer common questions about CoderSchool (opening hours, who is CEO, best instructor, TA,...)
- Bu can do small talks to you :))
- Bu can introduce a bit about itself.
- Bu can choose what kind of food you should have for lunch or dinner if you are indecisive.
- Bu can give points to you (Can only be done by TAs/Instructors).
- All the library requirements can be installed through requirements.txt.
pip install -r requirements.txt
- Make sure you have your own discord details in
.envfile.
DISCORD_TOKEN={BOT DISCORD TOKEN}
DISCORD_GUILD={GUILD NAME}
COHORT_METADATA={METADATA SPREADSHEET ID}
BOT_NAME={BOT NAME}
STUDENT_SCORING={STUDENT SCORING SPREADSHEET ID}
- Your Google Service Account credentials in the
credentials.jsonanddialogflow_bot.json.
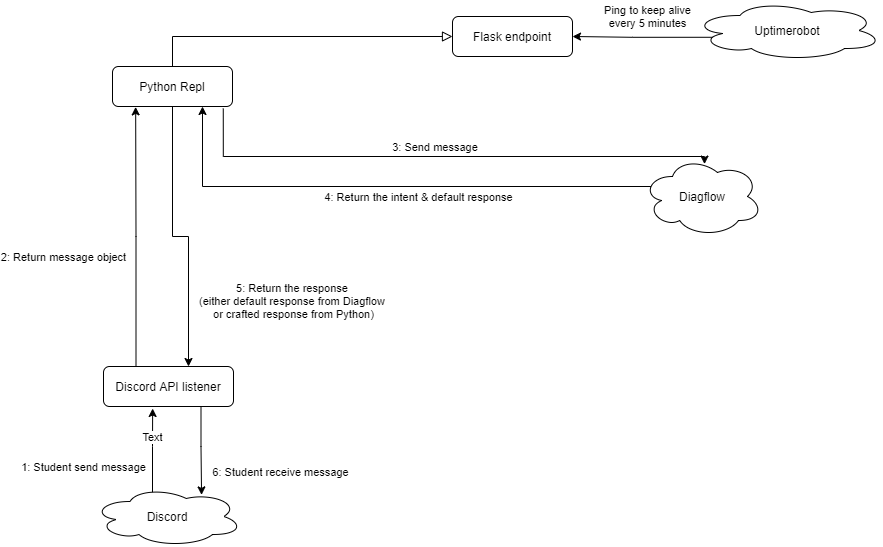
This chatbot is running 24/7 to answer questions from students so I choose to host it for free on replit.com and have uptimerobot.com to ping the server every 5 minute to prevent it from shutting down on replit.
Here are some real examples during the lectures of the chatbot in action where students just talk to it naturally like to a real TA, where its answers are unique and different everytime:
- Ask what it can do
- Ask who it is
- Ask who is the creator of it
- It can automatically check students' attendance to the system by just greeting to it and it will reply in a funny way
- It can award students who are active in the class
As you can see, the bot will automatically log in students' performances like attendance, activities and more. Students can check out their scores and ranking anytime on the Google Data Studio dashboard.
- It can answer some common questions about the course or the company
- It can show relevant links of the course which students ask for
- It can cheer up students if they are are sad or struggled
- It can tell different jokes
- It can pick a meal for you if you are indecisive what to have for lunch or dinner (A lot of students request for this feature!)
Some useful documents are:
This project is licensed under the MIT License - see the LICENSE.md file for details
- Huynh Nguyen Minh Thong (Tom Huynh) - [email protected]
















